|
||||||||||
| PREV CLASS NEXT CLASS | FRAMES NO FRAMES | |||||||||
| SUMMARY: NESTED | FIELD | CONSTR | METHOD | DETAIL: FIELD | CONSTR | METHOD | |||||||||

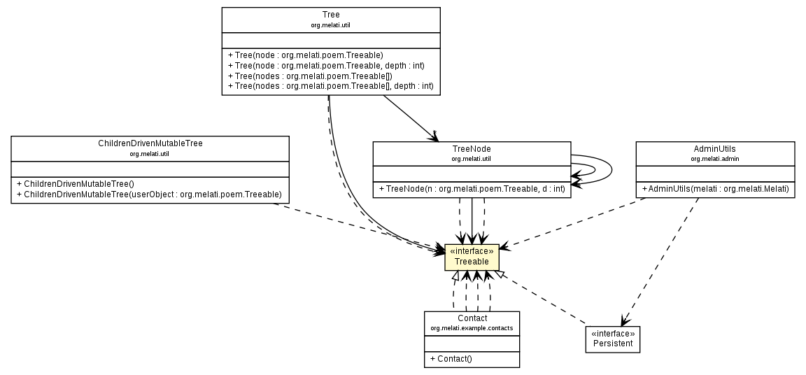
public interface Treeable
Methods an object must have to be treated as a Tree.
| Method Summary | |
|---|---|
Treeable[] |
getChildren()
|
String |
getName()
This should not return null. |
| Method Detail |
|---|
Treeable[] getChildren()
String getName()
|
|
|||||||||
| PREV CLASS NEXT CLASS | FRAMES NO FRAMES | |||||||||
| SUMMARY: NESTED | FIELD | CONSTR | METHOD | DETAIL: FIELD | CONSTR | METHOD | |||||||||